Le Guide

Modélisation et Animation

Jérémy Côté

Le but

Dans mon cours d’animation 3D, j’ai dû réaliser un projet personnel qui était propre à chacun. J’ai ainsi décider de faire une création de 3D axé sur l’harmonie entre les objets 3D. J’ai donc fais le décors d’un simple phare. L’eau, le ciel, le brouillard la lumière et la jonction de tous ces dernier ensembles!

Contexte du projet

Le projet a été réalisé dans le cadre du cours d’animation 3d au cégep Edouard montpetit. C’est le travail final du cours, dans lequel chacun est responsable de sa création. J’ai été avec un travail dans lequel le défi principal était de faire en sorte que le phare est une ambiance réaliste autour.

Etapes du projet

01 –

Recherche de références visuelles du produit

02 –

 « Blocking », c’est à dire mettre grossièrement les élements dans un espace 3D

03 –

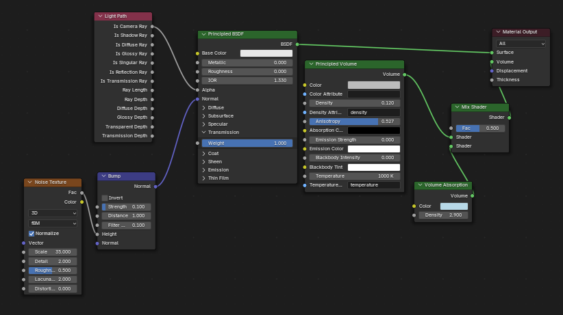
 Création un nœud de matériaux pour faire le brouillard

04 –

Création des noeuds de l’eau et le HDRI

05 –

Mise en place de l’éclairage et l’harmonie globale

06 –

Rendu finale en vidéo

Logiciel exploiter

Blender

Adobbe Première Pro

Unreal Engine

Youtube

Crédit

  • Jérémy Côté : Modélisation
  • Jérémy Côté : Animation
  • Jérémy Côté : Gestion des sons
  • Jérémy Côté : Rendu Finale
  • SoundSnap : Pour les sons libre de droit
  • Unreal Engine FAB : Les modèles 3D du phare et des roches

Défis et solutions

Défis

Plusieurs de mes idées n’ont pas ou peut été enseigner dans le cours alors lors de ce projet j’ai eu beaucoup de misère à savoir comment mettre mes pensées en oeuvre. Par exemple, le HDRI et l’eau ont été deux choses complètement nouvelles pour moi.

Solution

J’ai suivi des tutos sur youtube pour avoir des techniques de comment faire certaines choses. La pluspart de mes tutoriels était dans une version ou langue différente mais je me suis adapter avec des recherches en plus des tutos!

Résultat Final et impact

Ce projet a fait naitre en moi une amour pour le 3D. L’agencement de plusieurs objets dans un monde virtuelle m’est fascinant. J’ai pris un grand plaisir à réaliser ce dernier, que ce soit les tutoriels, les recherches, les noeuds de textures le blocking, tout m’a été un plaisir incroyable. Ce projet m’a appris la base des noeuds de textures, l’éclairage HDRI et les texture HDRI.

Scroll to Top